Share your experience!
Do all of us have the option to go in Developer Functions or only specific models?
Previously reported method does not work for me:
https://community.sony.gr/t5/televisions/2015-bravia-android-tv-issues/td-p/1949079/page/523
KD-55X8508C
Hi there
As this is going to be openly discussed now, im going to post this information from my 'experimentations' of developers mode:
Note: To disable dev mode settings, you must factory reset the tv.
A couple of things you need to do:
• Put tv into developers mode
• Download Android SDK Tools
SDK Tools are from:
https://dl.google.com/android/android-sdk_r24.4.1-
You can also use Remote ADB Shell from Google Play Store on another android device if you dont want to use a windows pc or install the SDK above - this is what im using on my Z4 Tablet.
On the TV
1. Goto Settings > About and highlight Build. Press OK on the remote control 7 times.
2. Go back to the main settings menu and see if developer mode options are there. If not press and hold the power button on the remote control for 6-10 seconds to force s reboot. They should now be present upon reboot (it was for me)
3. Go into developer settings > monitoring and enable logcat
4. In debugging menu, enable adb
How to use
1. On your pc, go into command prompt/console and go into the folder where adb.exe was installed (part of the sdk tools installed above)
2. Ensure you know the tvs ip adress
3. Type ‘adb connect 192.168.xxx.xxx’ the ip address of the tv
4. A message should pop up on the tv to accept connection.
5. You should now be able to use adb commands
If using Remote ADB Shell on another android device
Commands:
adb logcat -v time *: E
The "* E" ensures that you only can see errors or worse things. Warnings, or other status messages are not interesting for us. With "CTRL + C" you can pause live watching.
adb logcat> log.txt
adb logcat -v time *: E> log.txt
You can ouput log to a different folder on the tv, such as:
adb logcat > /sdcard/Download/log.txt
Various other adb and shell commands:
Thanks Quinnicus
Seven times worked for me. No reboot required 
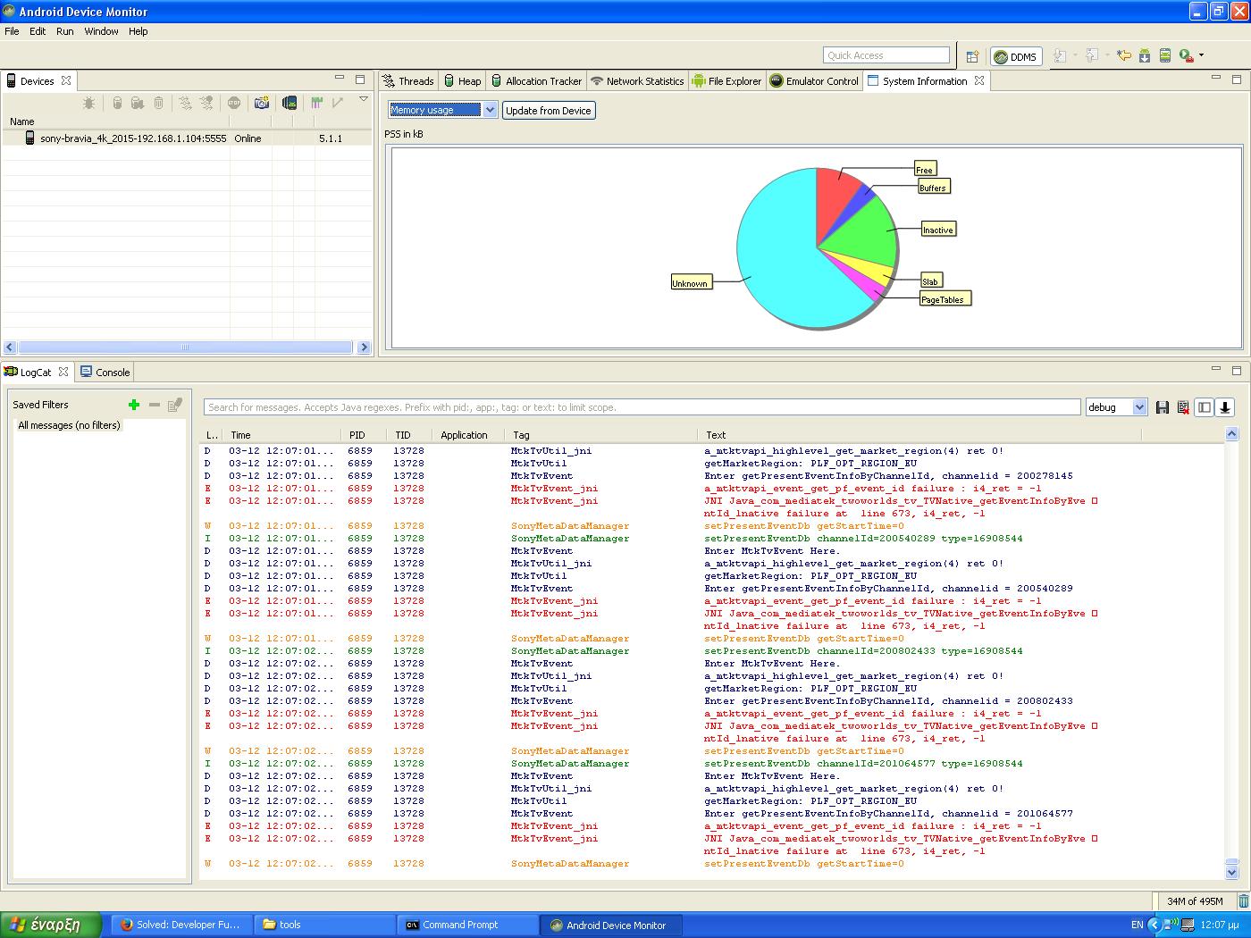
Check memory usage. What is Unknown memory Usage?
Good question. Unknown - Sorry 
Maybe someone reading this might know?
Got this from:
http://developer.android.com/tools/debugging/debugging-memory.html
Unknown
Any RAM pages that the system could not classify into one of the other more specific items. Currently, this contains mostly native allocations, which cannot be identified by the tool when collecting this data due to Address Space Layout Randomization (ASLR). As with the Dalvik heap, the Pss Total for Unknown takes into account sharing with Zygote, and Private Dirty is unknown RAM dedicated to only your app.
Hi,
Who is interested in:
I write a program that uses ADB works with the Android(TV) file system, and displays it in your own Windows Explorer.
Forum:
http://4pda.ru/forum/index.php?showtopic=787749&st=60
or download, you must be a registered there. Those who have an account can reupload to another file sharing and put a link.
---------
tested on : android 5-7 (for mobiles), android tv
---------
work with USB,HDD attached to TV or mobile
Hi. Can you upload your program to other server please?
It is very hard to register on 4pda.ru if you don't know russian language:)
Thanks
transate forum to english
--
Windows x64: https://yadi.sk/d/ee37pDm833aDLP
Windows x32: https://yadi.sk/d/_sQxri3x33aDMn
Sources: https://yadi.sk/d/S7wNvYmD33aDMC
(added this links in main post in bottom - For Unregistered Users)
--
tested on Android 5-7
mobiles: nexus 6p, sony xperia, samsung note 3
Sony Android TV: KD-55x9305c, KDL-55w807c